FileZilla CHMOD-Berechtigungen einstellen
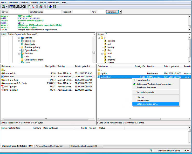
1. Wenn Sie mit FileZilla eine Verbindung zum Server hergestellt haben, klicken Sie im Serverfenster (rechte Hälfte) auf die zu ändernde Datei, mit der rechten Maustaste und wählen „Dateiberechtigungen…“.

2. Im nun erscheinenden Fenster, können Sie bequem die Rechte für die angewählte Datei vergeben.

Wenn Sie einen bestimmten CHMOD benötigen (z.B. 777), können Sie dies unter „Numerischer Wert“ direkt eintragen. Bestätigen Sie Ihre Änderungen mit „OK“, damit diese gespeichert werden.
Für weitere Fragen stehen wir Ihnen gerne unter folgenden E-Mailadressen zur Verfügung:
Kontakt/Anfrage
Administrative Fragen:
E-Mail: ordercenter@hotdomains.at
Technische Fragen:
E-Mail: support@hotdomains.at
Administrative Fragen:
E-Mail: ordercenter@hotdomains.at
Technische Fragen:
E-Mail: support@hotdomains.at





